外经证网上办理流程-当天出结果.docx

上传人:p** 文档编号:698406 上传时间:2024-01-16 格式:DOCX 页数:4 大小:74.38KB
下载 相关 举报
外经证网上办理流程-当天出结果.docx_第1页
第1页 / 共4页
外经证网上办理流程-当天出结果.docx_第2页
第2页 / 共4页
外经证网上办理流程-当天出结果.docx_第3页
第3页 / 共4页
外经证网上办理流程-当天出结果.docx_第4页
第4页 / 共4页
亲,该文档总共4页,全部预览完了,如果喜欢就下载吧!
资源描述

《外经证网上办理流程-当天出结果.docx》由会员分享,可在线阅读,更多相关《外经证网上办理流程-当天出结果.docx(4页珍藏版)》请在第壹文秘上搜索。

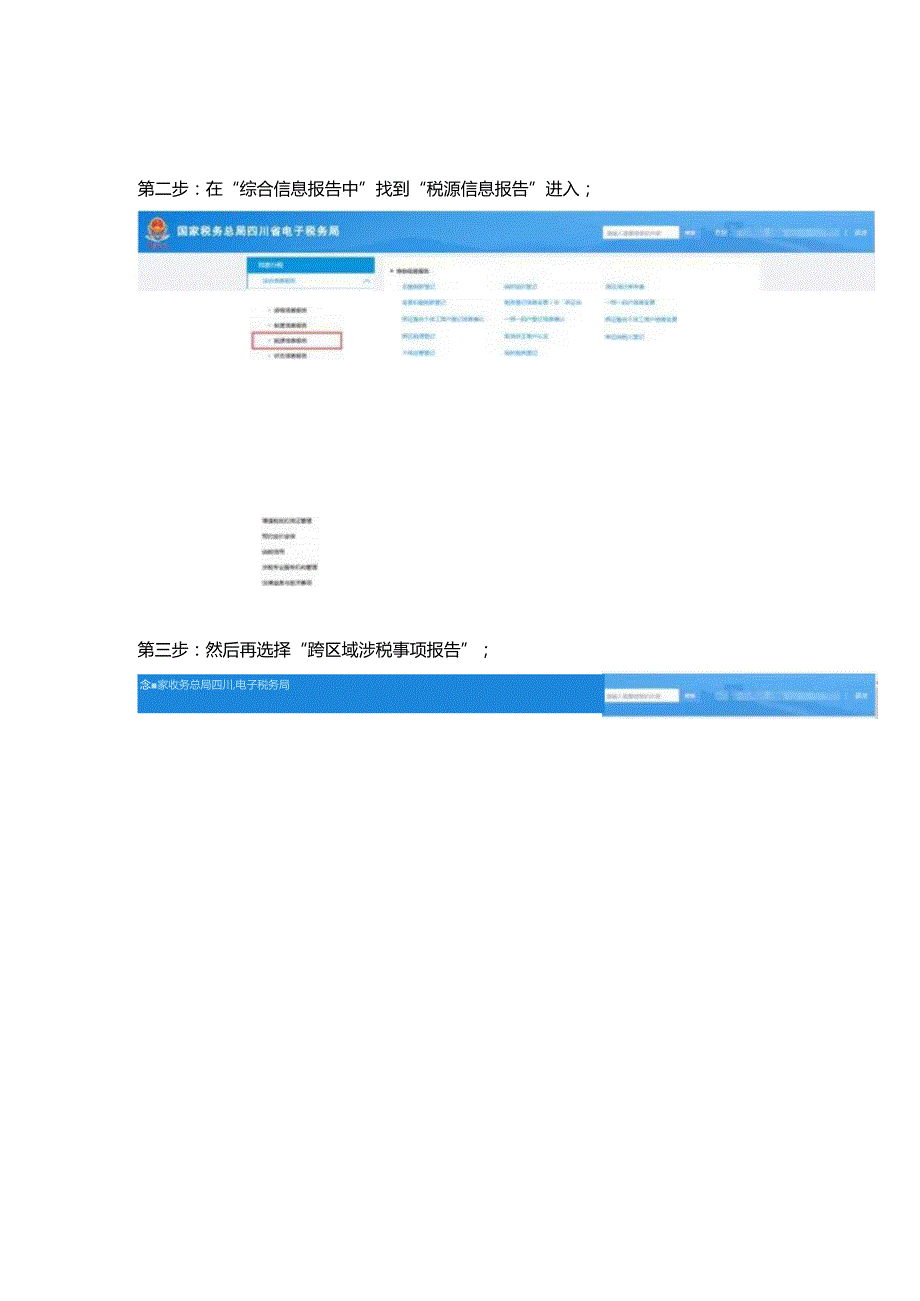
1、外经证网上办理操作流程这里以四川为例第一步:首先,登录电子税务局,在页面上找到“我要办税”,然后选择“综合信息报告”模块;mvcs*mtRwy-田第二步:在“综合信息报告中”找到“税源信息报告”进入;第三步:然后再选择“跨区域涉税事项报告”;念家收务总局四川,电子税务局第四步:这里申请页面跳转,填写本次办理外经证的基本信息,然后核对信息,注意:“外经证”办理提交后当即就能出结果。如下图所示:跨区域涉税事项报告表纳税人名称纳税人识别号(统一社公信用代码)Ol经办人手机跨区域涉税多项联系人座机二O一一,泣_零批兼营口2口劳务口手机1跨区域经营地址经营方式i恚筑安装口装饰修饰零隹批零兼营加工口批发口

2、传让无形资产口他J合同名称合同编号合同金额合同有效期M月介同相对方名称合同相对方纳税一m-代码)延长有效期跨区域涉税郭项报验管理编号最新有效期止至年月日纳税人声明:我承诺,上述填报内容是真实的、可靠的、完整的,并愿意承担相应法律责任.经办人t纳税人(盖章)2022年02月22日税务机关事项告知:纳税人应当在跨区域涉税事项报验管理有效期内在经营地从事经营活动,若合同延期,可向经营地或机构所在地的税务机关办理报的管理仃效期的延期手续.以下由税务机关填写跨区域涉税事项报险管理编号:金牛税税跨报(2022)3276号经办人:电了税务局负责人:电税务局税务机关联系电话:t*f2022年02月22日跨区域涉税省项报验管理有效日期2022年02月22日至2025年04月30日延长后的跨区域涉税事项报的管理有效日期自年月日至年月日

展开阅读全文
相关资源
猜你喜欢
相关搜索

当前位置:首页 > 金融/证券 > 保险

copyright@ 2008-2023 1wenmi网站版权所有

经营许可证编号:宁ICP备2022001189号-1

本站为文档C2C交易模式,即用户上传的文档直接被用户下载,本站只是中间服务平台,本站所有文档下载所得的收益归上传人(含作者)所有。第壹文秘仅提供信息存储空间,仅对用户上传内容的表现方式做保护处理,对上载内容本身不做任何修改或编辑。若文档所含内容侵犯了您的版权或隐私,请立即通知第壹文秘网,我们立即给予删除!